XML Einrichten Version 1.3
FOOT Element
XML Einrichten Version 1.3 > ORDERMessage Element > ORDERS Element : FOOT Element
Beschreibung
Abschluss der Bestellung (ORDER)
Namensraum (none)
Typ
Extension of DocumentFoot Complex Type
Diagramm
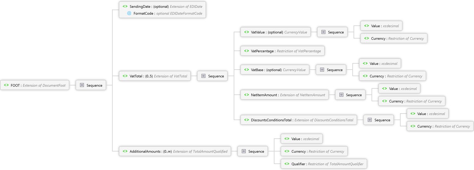
Qualifier Element Currency Element Value Element Sequence AdditionalAmounts Element Currency Element Value Element Sequence DiscountsConditionsTotal Element Currency Element Value Element Sequence NetItemAmount Element Currency Element Value Element Sequence VatBase Element VatPercentage Element Currency Element Value Element Sequence VatValue Element Sequence VatTotal Element SendingDate Element Sequence FOOT Element
Overview
FOOT Extension of DocumentFoot Complex Type
Abschluss der Bestellung (ORDER)
Sequence
SendingDate optional EDIDate Complex Type
Versanddatum der Nachricht
FormatCode optional EDIDateFormatCode Simple Type
Sequence
VatValue optional CurrencyValue Complex Type
Betrag der Steuer
Sequence
VatBase optional CurrencyValue Complex Type
Steuerpflichtiger Betrag zum jeweiligen Steuersatz
Berechnung: Summer aller Netto Positionswerte - alle Rabatte
Sequence
Sequence
Sequence
Quelle
<xs:element name="FOOT" minOccurs="1" maxOccurs="1" xmlns:xs="http://www.w3.org/2001/XMLSchema">
  <xs:annotation>
    <xs:documentation xml:lang="de">Abschluss der Bestellung (ORDER)</xs:documentation>
    <xs:documentation xml:lang="en">Footer of the Order (ORDER) </xs:documentation>
  </xs:annotation>
  <xs:complexType>
    <xs:complexContent>
      <xs:extension base="DocumentFoot">
        <xs:sequence>
          <xs:element name="VatTotal" type="VatTotal" minOccurs="0" maxOccurs="5" />
          <xs:element name="AdditionalAmounts" type="TotalAmountQualified" minOccurs="0" maxOccurs="unbounded" />
        </xs:sequence>
      </xs:extension>
    </xs:complexContent>
  </xs:complexType>
</xs:element>
Siehe auch
ORDERS ElementORDERMessage ElementXML Einrichten Version 1.3