XML Einrichten Version 1.3
FOOT Element
XML Einrichten Version 1.3 > ORDERMessage Element > ORDERS Element : FOOT Element
Description
Footer of the Order (ORDER)
Namespace (none)
Type
Extension of DocumentFoot Complex Type
Diagram
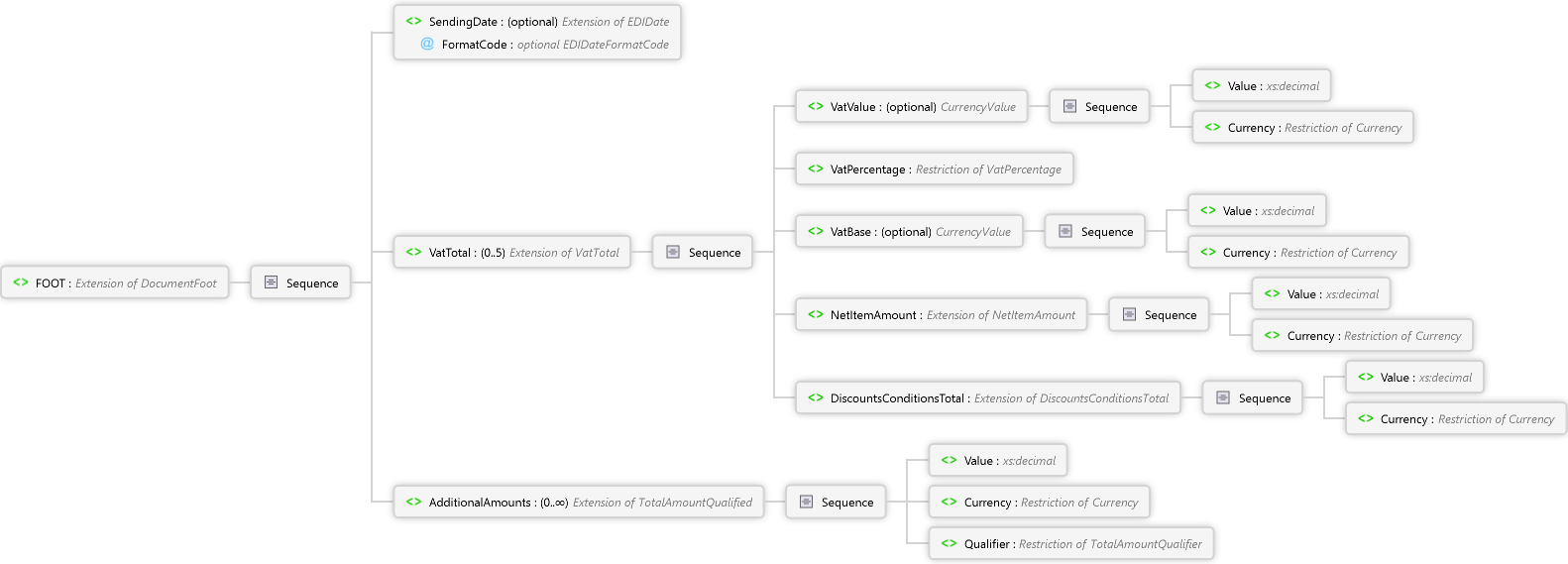
Qualifier Element Currency Element Value Element Sequence AdditionalAmounts Element Currency Element Value Element Sequence DiscountsConditionsTotal Element Currency Element Value Element Sequence NetItemAmount Element Currency Element Value Element Sequence VatBase Element VatPercentage Element Currency Element Value Element Sequence VatValue Element Sequence VatTotal Element SendingDate Element Sequence FOOT Element
Overview
FOOT Extension of DocumentFoot Complex Type
Footer of the Order (ORDER)
Sequence
SendingDate optional EDIDate Complex Type
Sending date of this message
FormatCode optional EDIDateFormatCode Simple Type
Sequence
Sequence
VatBase optional CurrencyValue Complex Type
Vat base amount for a dedicated tax rate
Calculation: Sum of all Net Line Amounts - DiscountsConditionsTotal
Sequence
Sequence
Sequence
Source
<xs:element name="FOOT" minOccurs="1" maxOccurs="1" xmlns:xs="http://www.w3.org/2001/XMLSchema">
  <xs:annotation>
    <xs:documentation xml:lang="de">Abschluss der Bestellung (ORDER)</xs:documentation>
    <xs:documentation xml:lang="en">Footer of the Order (ORDER) </xs:documentation>
  </xs:annotation>
  <xs:complexType>
    <xs:complexContent>
      <xs:extension base="DocumentFoot">
        <xs:sequence>
          <xs:element name="VatTotal" type="VatTotal" minOccurs="0" maxOccurs="5" />
          <xs:element name="AdditionalAmounts" type="TotalAmountQualified" minOccurs="0" maxOccurs="unbounded" />
        </xs:sequence>
      </xs:extension>
    </xs:complexContent>
  </xs:complexType>
</xs:element>
See Also
ORDERS ElementORDERMessage ElementXML Einrichten Version 1.3